Menu
Home
Customers
Contact
Principals
Data Model
Knowledge Graph
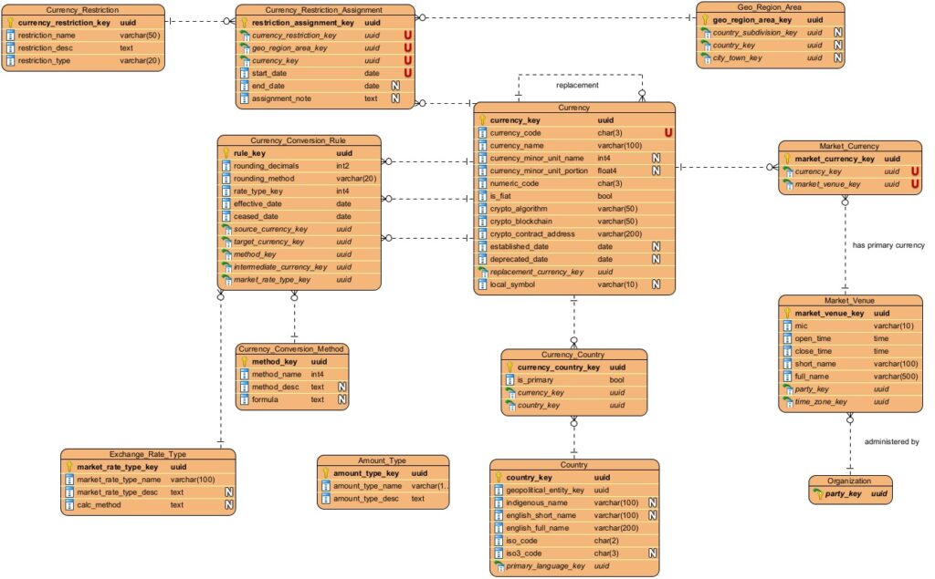
Currency